Development with openABK
openABK development resources
Developer
Server
⇒Class Diagram
Client
⇒Class Diagram
Common Items
Cross-Platform
⇒Class Diagram
JSON
CJsonFormatter
CJsonStreamObject
CJsonStreamArray
CJsonParser
⇒Class Diagram
Developer
Server
⇒Class Diagram
Client
⇒Class Diagram
Common Items
Cross-Platform
⇒Class Diagram
JSON
CJsonFormatter
CJsonStreamObject
CJsonStreamArray
CJsonParser
⇒Class Diagram
Server Class Diagram
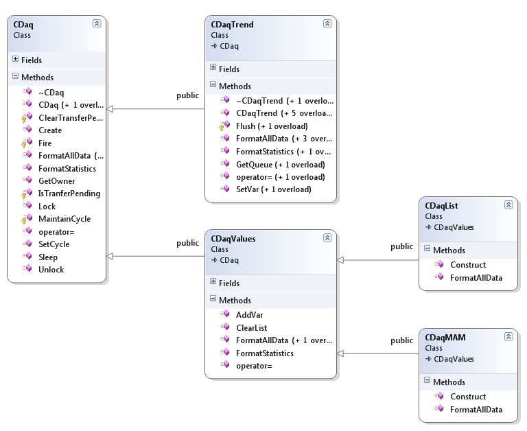
DAQ Class Diagram